Fireblocks
Stake with Figment from Fireblocks
NOTE: Staking from Fireblocks is possible for any ERC20 token that Figment supports. Check out the guide below. For Figment's list of supported networks, visit us here. For a list of Fireblocks' supported assets, visit here
NOTE: Staking from Fireblocks for any network mutually supported by Figment and Fireblocks is possible via Fireblocks Raw Signing. Please reach out to us at [email protected] with interest
NOTE: Fireblocks has developed a set of helpful staking SDKs available in their GitHub
Asset | Raw Signing Scripts | Protocol UI | ||||
|---|---|---|---|---|---|---|
ADA | ❌ | ✅ | ❌ | ❌ | ✅ | ❌ |
ATOM | ❌ | ✅ | ✅ | ✅ | ✅ | ❌ |
AVAX | ✅ | ✅ | ❌ | ❌ | ✅ | ❌ |
AXL | ❌ | ❌ | ✅ | ✅ | ❌ | ❌ |
BTC (Babylon) | ❌ | ❌ | ❌ | ❌ | ❌ | ❌ |
DOT | ❌ | ✅ | ❌ | ❌ | ✅ | ❌ |
DYDX | ❌ | ✅ | ✅ | ✅ | ✅ | ❌ |
EIGEN | ❌ | ❌ | ❌ | ❌ | ✅ | ✅ (via WalletConnect) |
ETH | ✅ (via WalletConnect) | ✅ | ✅ | ✅ | ✅ | ❌ |
ETH (EigenLayer) | ✅ (via WalletConnect) | ❌ | ❌ | ❌ | ✅ | ❌ |
GRT | ❌ | ❌ | ❌ | ❌ | ✅ | ✅ (via WalletConnect) |
HYPE | ❌ | ❌ | ❌ | ❌ | ✅ | ✅ (via WalletConnect) |
POL | ❌ | ✅ | ✅ | ✅ | ✅ | ✅ (via WalletConnect) |
NEAR | ✅ (via WalletConnect) | ✅ | ❌ | ❌ | ✅ | ❌ |
OSMO | ❌ | ❌ | ✅ | ✅ | ❌ | ❌ |
SOL | ✅ (via WalletConnect) | ✅ | ✅ | ✅ | ✅ | ❌ |
SEI | ❌ | ❌ | ❌ | ❌ | ✅ | ✅ (via WalletConnect) |
SUI | ✅ (via WalletConnect) | ✅ | ❌ | ❌ | ❌ | ❌ |
TIA | ❌ | ✅ | ✅ | ✅ | ✅ | ❌ |
INJ | ✅ (via WalletConnect) | ❌ | ✅ | ✅ | ✅ | ❌ |
Total: 17+
Whitelisting for ETH
Before staking, whitelist these official Ethereum contracts in your Fireblocks workspace:
- Ethereum deposit contract:
0x00000000219ab540356cBB839Cbe05303d7705Fa - Withdrawal contract:
0x00000961Ef480Eb55e80D19ad83579A64c007002
Polygon (POL) Staking
Before delegating POL from Fireblocks, you should whitelist the following contract addresses:
- POL token contract address:
0x455e53CBB86018Ac2B8092FdCd39d8444aFFC3F6 - Polygon's core staking contract address: '0x5e3ef299fddf15eaa0432e6e66473ace8c13d908'
- Figment validator contract address:
0xb929b89153fc2eed442e81e5a1add4e2fa39028f
Fireblocks Staking SDK
Using Fireblocks SDK to stake assets via raw signing. ETH, SOL, POL are natively supported in the SDK, and the Fireblocks team has developed the following helpful scripts for other assets:
Staking Guides
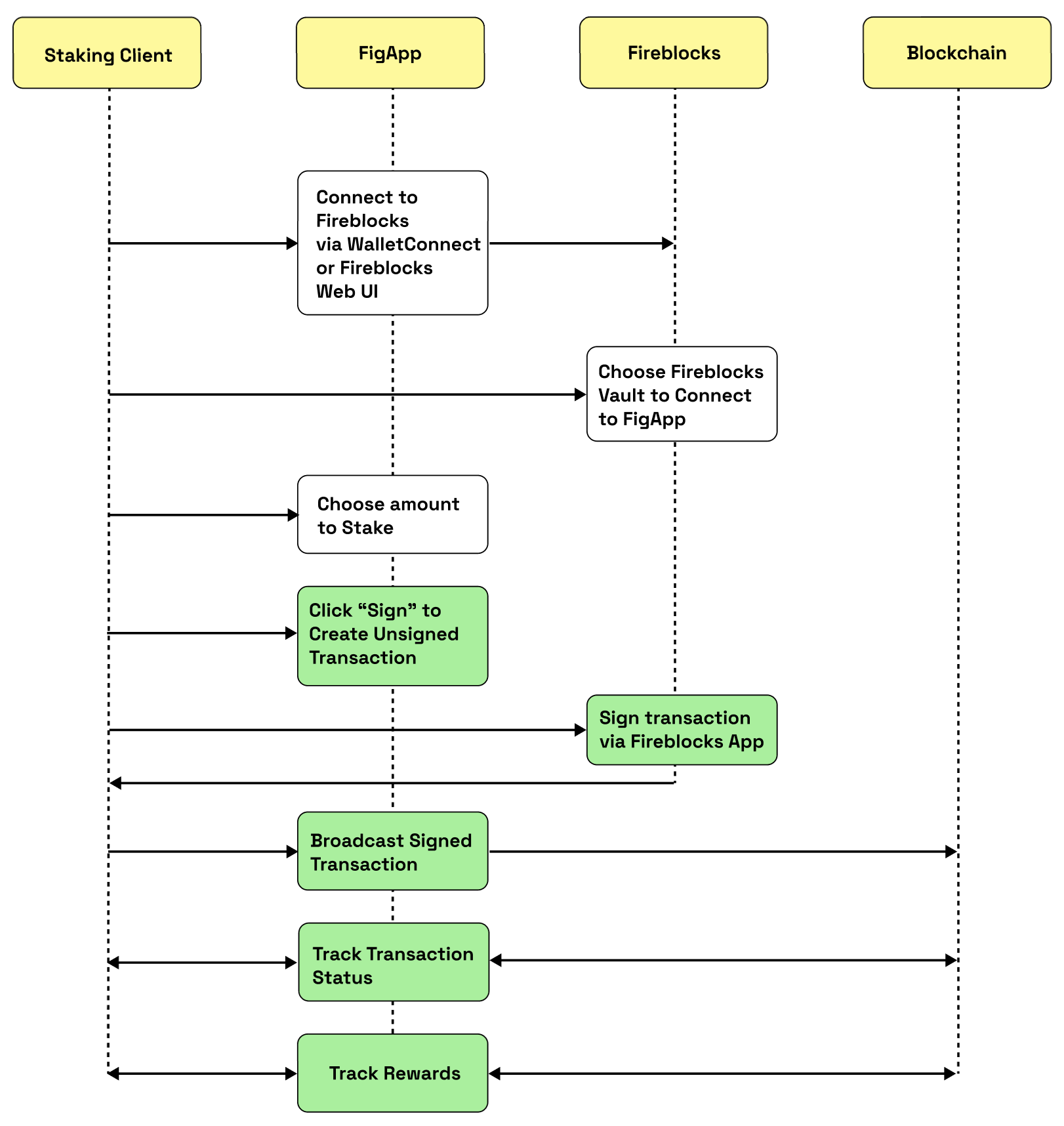
Staking via FigApp
Staking via Figment API
Staking via Fireblocks Console
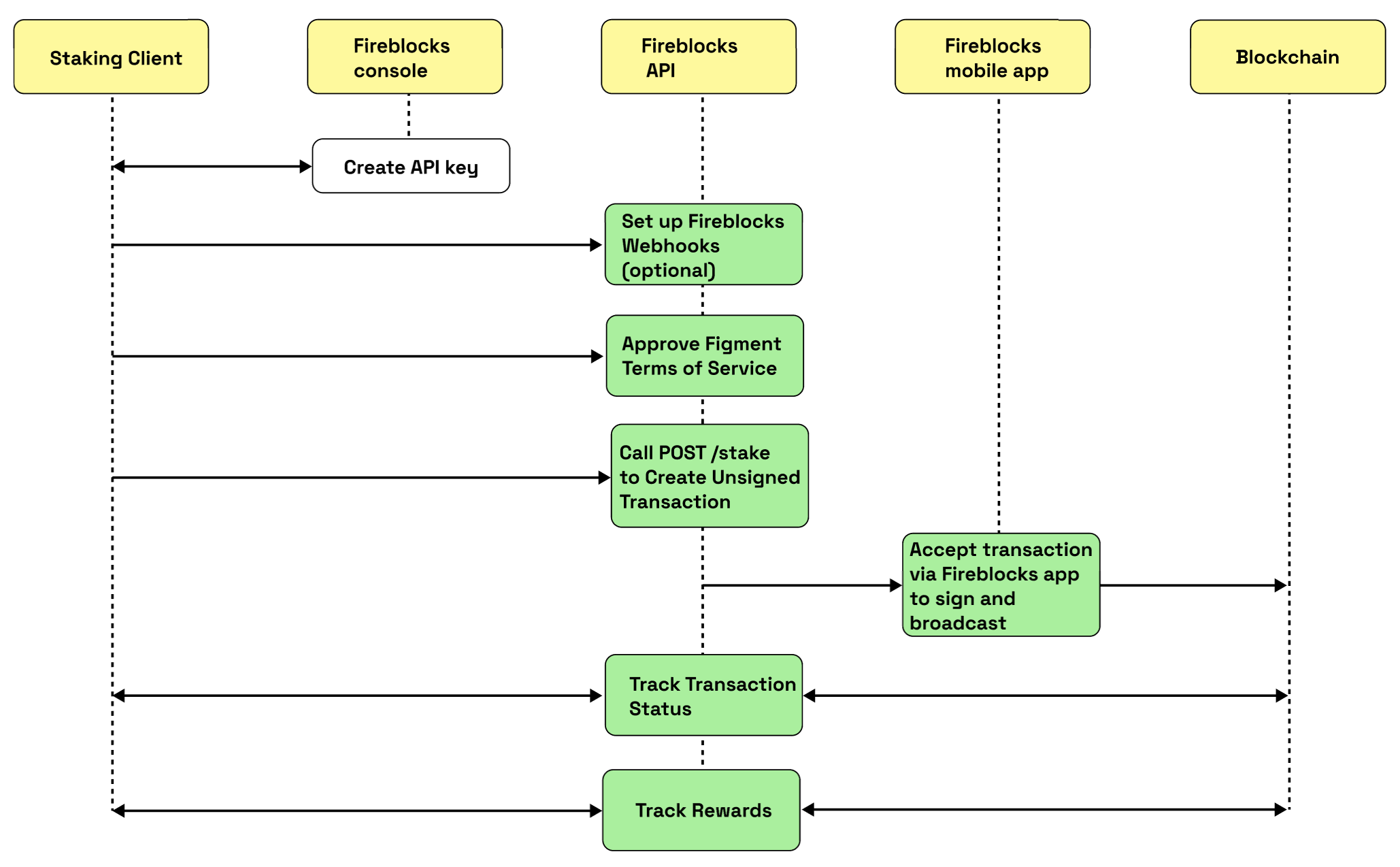
Staking via Fireblocks API
Video Guides
HYPE Staking via WalletConnect
Updated about 1 month ago
